Ворота открываются по расписанию дневной-ночной режим

Присутствуют два правила Дневное вкл.Заезд-Выезд и Дневное выкл.Заезд-Выезд, которые включают или отключают по Расписанию скрипты "ЗАЕЗД" и "ВЫЕЗД".
Различия между ними в цвете Расписания (зеленный или красный) и enable 0 или enable 1.

В Действия, Изменение настроек находим Автоматизация выбираем имя скрипта "ЗАЕЗД" и "ВЫЕЗД" поочередно и значение enable
enable 0 - включить скрипт "ЗАЕЗД" и "ВЫЕЗД"
enable 1 - выключить скрипт "ЗАЕЗД" и "ВЫЕЗД"
На втором рисунке видно, что скрипты "ЗАЕЗД" и "ВЫЕЗД" не активны - соответственно ворота постоянно открыты.
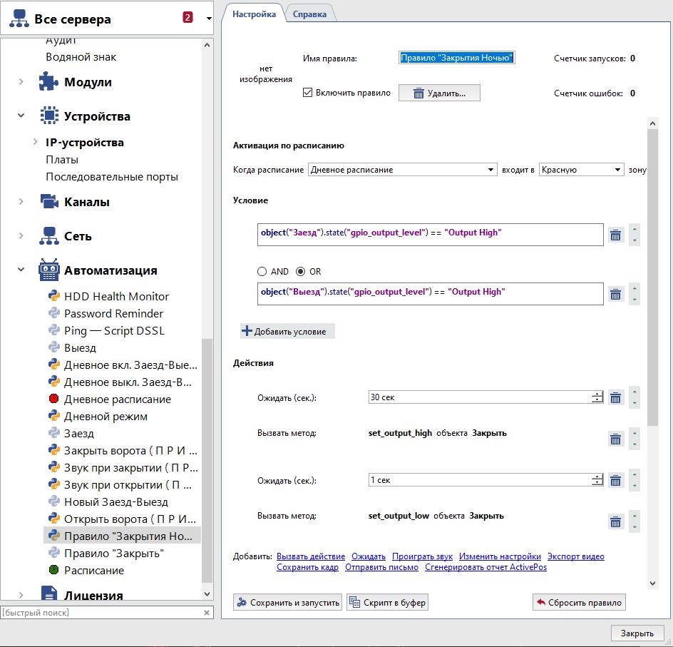
Делаем автоматическое закрытие ворот только в ночное время:

Условие, состояние объектов: повторяем для "ЗАЕЗД" и "ВЫЕЗД"

далее таймер на 30 сек и срабатывание контактов на закрытие ворот.
Comments powered by CComment